Solutions
Solutions
Solutions
Solutions
Buy
   Home  » Solutions  » Checklists  » Project Execution Checklist



Task Management Software

Business Management
Project Management
Process Management
Task Management
Employee Management
Customer Management
Marketing
Sales Management
Finance Management
Product Management
Company Activity
Office Management
Document Management
Other Management
Crisis Survival
Skills Development
Education
Household
Cleaning
Family
Holidays
Event
Travelling
Safety
Miscellaneous

VIP Task Manager Professional

Play VIP Task Manager demo Play Demo >>

  Authorization

Login:
Password:
Forgot your password?
Login As:
Login As
You can log in if you are registered at one of these services:
  TESTIMONIALS
"...This is an excellent program. I'm so glad that I stumbled on to this when researching for task management programs. Very low learning curv, quite flexible, and the price is right. Tried at least 20 other programs, either too complicated, too expensive, or poor documentation..."
Chad Lindsey -
Honolulu, HI

Project Execution Checklist

 

All Travel Checklists

 Checklist

Execution phase is the time when project manager and project team actually perform project tasks and activities to produce deliverables. The given below project execution checklist includes recommendations and tips that help project managers execute project activities and achieve project goals.


Order 750 checklists in MS Word and PDF printable format at $49.99 USD only. BUY NOW! 

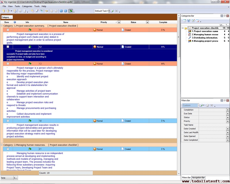
  1. Project execution summary .
    • Project management execution is a process of performing project work (tasks and jobs) stated in project management plan in order to achieve project goals.
    • Project management execution is considered successful if project tasks and jobs have been completed on time, on budget and according to project requirements.
    • Project manager is a person who’s ultimately responsible for the process. Project manager takes the following major responsibilities:
      • Identify and implement approach
      • Develop plan and submit it to stakeholders for approval
      • Manage activities of project team
      • Establish and implement communication channels to support team interaction and collaboration
      • Manage risks and respond to threats
      • Manage procurements and purchasing activities
      • Collect documents and implement improvement activities
    • Project management execution results in producing project deliverables and generating information that will be used later for developing strategy matrix and reporting project activities.
  2. Managing human resources.
    • Managing human resource is an independent process aimed at developing and implementing methods and models of organizing, managing and leading project team. The process includes the following three subsidiary processes: Acquiring Project Team, Developing Project Team and Managing Project Team.
    • Acquiring project team is a subsidiary process of selecting and confirming team members who will participate in project and execute project tasks. Project manager should organize the process, and in cooperation with project experts he decides on project team members. Project manager follows existing HR management plan and methodology to undertake the process, develop resource calendars and make staff assignments.
    • Developing project team is a subsidiary process of identifying and improving skills, abilities and competencies of team members for the purpose of enhancing the overall project performance. Project manager needs to introduce competency assessment techniques and training sessions to develop a productive team which is capable to implement strategy.
    • Managing project team is a subsidiary process of tracking and controlling team performance by reviewing feedback, resolving problems, and managing changes in order to achieve project optimization. Project manager should use various models and techniques to measure team performance, communicate with team members, and respond to changes.
  3. Distributing information.
    • The process of distributing information focuses mainly on the execution phase to implement communication management models and channels and to respond to unexpected results.
    • To achieve effective distribution of information between project participants, the following techniques can be used:
      • Meeting techniques allow developing meeting agendas and dealing with negotiation problems
      • Presentation techniques allow creating visual pictures of project work and developing charts
      • Facilitation techniques allow finding consensus and overcoming challenges
      • “Sender-Receiver” models allow sending requests and receiving feedback to overcome barriers of communication between project participants.
    • Project manager should develop a communication management plan that identifies and documents all communication methods and interpersonal interactions. Project manager can use such a plan to define how existing strategy will be delivered to project team members and stakeholders.
    • Project manager can use Issue logs and Change logs to resolve issues and respond to changes.
    • Project manager communicates with stakeholders to manage their expectations, get change requests, and make updates to project management plan.
  4. Managing project procurements.
    • The process of managing project procurements involves project manager in reviewing offers from potential suppliers and vendors, selecting sellers, negotiating with the selected sellers to make a written agreement (procurement contract), and providing project team with all products and/or services required for executing current project. The process is managed by project manager in conjunction with procurement (purchasing) department.
    • Project manager provides the department with all technical information and specifications regarding products/services required for executing current project. The department sends specifications to potential vendors and anticipates for sales offers.
    • Procurement department reviews prices and chooses sellers that have offered the best prices for required products and/or services.
      Order 750 checklists in MS Word and PDF printable format at $49.99 USD only. BUY NOW! 

CentriQS Tasks Management Solution new

Looking for multi-user task management software? Try CentriQS complete task management solution for planning, tracking and reporting tasks, projects, and schedules. Increase productivity of your small business or office by better organizing your employees' tasks and time.

FREE Download CentriQS

Software  
CentriQS new -15% OFF
All-in-one business management software
for small and midsize enterprises

VIP Task Manager
Multi-user project management software
to plan, schedule and track project tasks.

VIP Checklists
More than 750 ready-to-use to-do lists
to plan your personal and business life

VIP Team To Do List
Professional task management software
to make and send team todo lists by email

VIP Organizer
Personal time management software
to organize time at home and at work

VIP Simple To Do List
Simple and effective to-do list software
to plan daily chores, trips, wedding, etc.

  Products *Solutions* Download Buy Support Contact My Account 

  Copyright © 2004 - 2026 VIP Quality Software, Ltd. All Rights Reserved.

 
Site Map
Legal Information