| Order 750 checklists in MS Word and PDF printable format at $49.99 USD only. |
BUY NOW!  |
|
|
Office Design Checklist
For better productivity and higher employee satisfaction, it’s strongly recommended to have an office design guide that helps plan location of windows, optimal dimensions of rooms, office lighting, workplace design standards, and other concerns. This Office Design Checklist serves like such a guide.
office-design-checklist.zip 4 Kb |
 |
|
Office Duties Checklist
This Office Duties Checklist specifies tasks and responsibilities of general office employees. For example, it explains top-10 tasks an office manager must perform. Other office positions highlighted in the checklist are: Administrative Assistant, Finance Manager, Secretary, Receptionist, General Clerk, Payroll Clerk.
office-duties-checklist.zip 4 Kb |
 |
|
Office Equipment Checklist
This Office Equipment checklist is created for those people who wish to start their own business, and therefore need establishing their own business office premises. With a help of this easy-to-read Office Equipment checklist you will learn a solid list of office equipment examples (machinery and other things) that you may need to acquire for ensuring normal activity of your office, along with some procedures that you need to know about.
Office-Equipment-Checklist.zip 4 Kb |
 |
|
Office Ergonomics Checklist
This Office Ergonomics checklist can be helpful both to employees and managers in order to study what the Ergonomics is, and what it is all about. You will know why the office ergonomics benefits are really worth of investments for business managers as far as establishing a serious attitude to this discipline will bring much more profits in prospective terms. This office ergonomics checklist will help you to learn some facts and useful recommendations;
Office-Ergonomics-Checklist.zip 6 Kb |
 |
|
Office Inventory Checklist
Maintenance of effective office work requires availability of office supplies and accessories that help employees do their tasks and carry out daily duties. The Office Inventory Checklist is designed to help inventory coordinators and office managers to maintain effective office work.
office-inventory-checklist.zip 3 Kb |
 |
|
Office Lease hecklist
This office lease checklist consists of items which should be considered when you want to lease a space for your business. This office lease checklist is not a documentary office lease agreement template, but rather a listing of recommendations to study when selecting an appropriate office, conducting office lease negotiations, and finally things to include into office lease agreement.
office-lease-checklist.zip 5 Kb |
 |
|
Office Maintenance Checklist
This Office Maintenance Checklist explains you how you can reach and maintain a proper state of your office premises to let your employees get more pleasure from working there. With a help of this Office Maintenance Checklist you will study the working duties for your office maintenance workers, including tools & KPIs that can be used for controlling, coordinating and measuring their activities.
Office-Maintenance-Checklist.zip 4 Kb |
 |
|
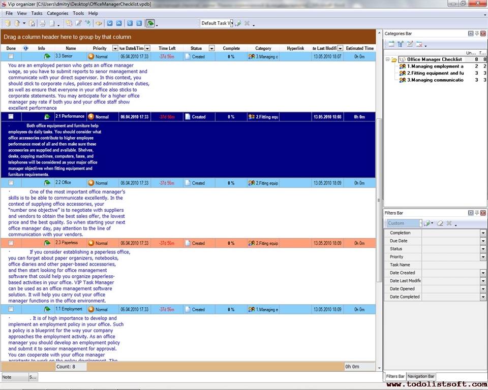
Office Manager Checklist
In order to be a successful office manager who really cares for establishing adequate office activities, you should adhere to some basic office manager manuals and guidelines. Here is the office manager checklist that covers six areas you should keep in mind to achieve success in organizing your office work.
OfficeManagerChecklist.zip 18 Kb |
 |
|
Office Moving Checklist Office Moving Checklist is a 'to do list' for you to make all required preparations before deducting. Use this Office Moving template as a checklist to be tax-savvy throughout the year and not to forget all deductible incidental expenses that you paid throughout the year.
OfficeMovingChecklist.zip 4.4 K |
|
|
Office Organization Checklist
It is important to develop and implement an office organization strategy that helps re-organize your workplace at the office of your company. The given below office organization checklist is designed to show how your office workplace can be organized in order to maximize your productivity and reduce an amount of time wasting.
OfficeOrganizationChecklist.zip 3 Kb |
 |
|
Office Party Checklist
For organizing office celebrations it’s recommended to use some guide that shows you key steps of party preparation, gives a series of important tips, and focuses you on what you can do and what you can’t. This Office Party Checklist will give you all necessary information for party organization.
office-party-checklist.zip 4 Kb |
 |
|
Office Renovation Checklist
Office Renovation Checklist is composed for all office managers and business owners who seek ideas for whether increasing comfort level or improving functionality of their supervised offices. In this checklist you will find a list of possible office improvements (office renovation ideas).
office-renovation-checklist.zip 3 Kb |
 |
|
Office Space Planning Checklist
Office space planning is a critical activity within office management to choose and organize the work space and work areas in the office. Use this Office Space Planning Checklist to learn how to handle basic issues of office space planning and what actions can be taken to equip employee work places with necessary facilities.
office-space-planning-checklist.zip 4 Kb |
 |
|
|
Office Supply Checklist
Every year various organizations spend billions of dollars on office supply inventory . To provide their employees with office accessories, they need to manage inventories on a regular basis. The given below office supply checklist will help you buy office supplies and equipment within available budget and considering needs of your office.
office-supply-checklist.zip 3,9 Kb
|
 |
|
Office Workplace Safety Inspection Checklist
How to make your workplace safe? Is your workplace equipped with all needed things for emergency? Are you and your colleagues aware of the emergency actions in case of fire alert? All these are questions of workplace safety inspection. People in your office who are responsible for inspection can use this checklist as a guide to pass through main steps of workplace safety inspection.
OfficeWorkplaceSafetyInspectionChecklist.zip 6,5 Kb |
 |
|
Green Office Checklist
The issue of saving natural resources and protecting environment is critical today. We feel comfortable using paper documents, turning lights on in the office rooms and making coffee. But we don't think about the waste of natural resources. Establishing Green Office Checklist will help office managers to found green office that allows to preserve resources and protect nature from fading.
EstablishingGreenOfficeChecklist.zip 4,2 Kb |
 |
|
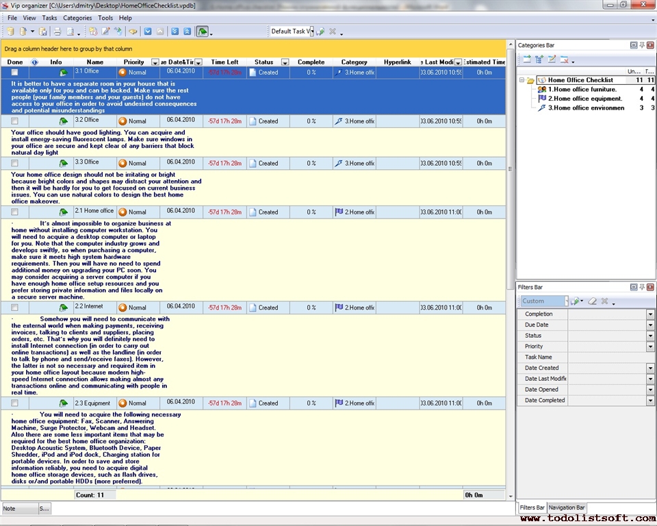
Home Office Checklist
Have you ever dreamed of running a business at home? Some people like having a home-based office and undertaking business activities sitting in comfortable chairs in their houses. If you want to try running a home-based business, you will need to know more about home office essentials. The given below home office checklist will guide you through the basics of effective home office organization.
HomeOfficeChecklist.zip 4 Kb |
 |
|
|
Virtual Office Checklist
Traditional barriers of location and time are not applicable to virtual offices. Due to development of information technologies, virtual offices offer exploitation of cyberspace to manage business processes, organize remote employees and run electronic data exchange.
VirtualOfficeChecklist.zip 3,9 Kb
|
 |
|
|