Solutions
Solutions
Solutions
Solutions
Buy
   Home  » Solutions  » Checklists  » Holidays checklists - To Do Lists for holidays



Task Management Software

Business Management
Project Management
Process Management
Task Management
Employee Management
Customer Management
Marketing
Sales Management
Finance Management
Product Management
Company Activity
Office Management
Document Management
Other Management
Crisis Survival
Skills Development
Education
Household
Cleaning
Family
»Holidays
Event
Travelling
Safety
Miscellaneous

VIP Task Manager Professional

Play VIP Task Manager demo Play Demo >>

  Authorization

Login:
Password:
Forgot your password?
Login As:
Login As
You can log in if you are registered at one of these services:
  TESTIMONIALS
"...This is an excellent program. I'm so glad that I stumbled on to this when researching for task management programs. Very low learning curv, quite flexible, and the price is right. Tried at least 20 other programs, either too complicated, too expensive, or poor documentation..."
Chad Lindsey -
Honolulu, HI

Holidays checklists - To Do Lists for holidays

 

All Travel Checklists


Order 750 checklists in MS Word and PDF printable format at $49.99 USD only. BUY NOW! 

New Year's Eve Checklist

New Year's Eve Checklist is a countdown 'to do list' for you to see the old year out, and the New Year in. Use this New Year's Eve checklist to create a wonderful atmosphere for your New Year party Flood checklist

You can download this template in VIP Organizer or VIP Team To Do List database format.

New Year's Eve Checklist

Chinese New Year Checklist

Chinese New Year is celebrated not only in China but also in many other countries over the world because this great event makes people think positively. The following Chinese New Year Checklist is designed to help you, your family and friends to get prepared for the holiday. Chinese New Year Checklist

Chinese New Year Checklist

Valentine's Day Date

Valentine's Day Date template is a list of things you should do in order to set the proper mood for your date. Use this Valentine's Day Date Checklist when planning on the most romantic evening with your sweetheart. Flood checklist

You can download this template in VIP Organizer or VIP Team To Do List database format.

valentinedaydate.zip 3.9 Kb

To Do List for Valentine's Day Date

Valentine's Day Party

Valentine's Day party template is a 'to do list' you should consider when planning your party. Use this Valentine's Day Party Checklist to make sure this day goes off without a single hitch Flood checklist

You can download this template in VIP Organizer or VIP Team To Do List database format.

valentinedayparty.zip 2.9 Kb

To Do List for Valentine's Day Party

St. Patrick's Day Checklist

St. Patrick's Day is one of the most amusing and interesting parties for both children and adults. The given below checklist will help you be prepared for celebrating St. Patrick's Day events. It offers the most popular games and gives some suggestions to create St. Patrick's Day party menu. Also it suggests St. Patrick's Day themes to decorate your house and rooms. Flood checklist

StPatricksDayChecklist.zip 6,5 Kb


April Fool’s Day Checklist

April Fool's Day is the funniest holiday celebrated with festive parties, jokes, tricks, pranks and other funny activities. You can use this April Fool’s Day Checklist to get prepared for the holiday celebration in your home. April Fool’s Day Checklist

April Fool’s Day Checklist

Passover Checklist

This Passover Checklist is a brief guide on the great holiday of Jewish people, which celebrates the freedom and Exodus of the Israelites from the land of Egypt where they were enslaved by cruel Pharaoh. With a help of this Passover Checklist you can study the main attributes of this holiday that is very rich in traditions and hidden meanings of every custom.  Passover Checklist

Passover Checklist

May Day Checklist

This May Day Checklist is dedicated to customs of this widely celebrated folk feast. Origins of this merry holiday are in the ancient pagan times of Europe when people worshiped powers of nature. With a help of this Checklist you can study roots of this festive date, its modern status, along with some Anglo-Saxon traditions connected to its celebration. May Day Checklist

May Day Checklist

Easter Checklist

Easter is a great time for many families to celebrate the sign that spring has finally come. This Easter Checklist is designed to help families get prepared for the celebration. It gives ideas on how to prepare a delicious dinner, organize a wonderful party for kids and relatives, and decorate home with traditional symbols of the holiday. Easter Checklist

Easter Checklist

Mother's Day Checklist

Mother’s Day is one of the warmest family holidays to honor mothers and motherhood. If you are going to celebrate this holiday in a lovely way, the Mother's Day checklist will give you some guidelines for making this occasion pleasant and successful. Baby Needs Checklist

To Do List for Student

Memorial Day Checklist

Memorial Day is a national holiday in the USA celebrated on the last Monday of May. It is the day when people remember about those who have died in the military service of the American nation. The given below Memorial Day checklist shows you how to celebrate this great day, what activities are required, what gifts can be presented, what games can be played, etc. Memorial Day Checklist

MemorialDayChecklist.zip 7,2 Kb

Memorial Day Checklist

Father's Day Checklist

Father's Day is one of the warmest and funniest family holidays. Though it is not an official holiday, Father's Day is a legal holiday that people like to celebrate on the third Sunday in June. The given below Father's Day Checklist is designed to help people better understand how to celebrate this great holiday. Father's Day Checklist

fathers-day-checklist.zip 6,5 Kb


Independence Day Checklist

Independence Day template is a 'to do list' for you to organize and plan ahead one of the most-celebrated holidays among families from United States . Use this Independence Day Checklist to make your own party sparkle and run smoothly without a hitch. Independence Day Checklist

To Do List for Independence Day

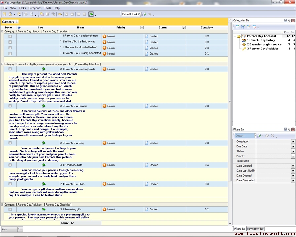
Parents Day Checklist

Parents Day is a wonderful occasion to recognize the importance of parents in life of every person. Parents Day date is a great chance for you to express your feelings to your mom and dad, as well as your grandma and granddad. Use the given below Parents Day checklist to find out how you can do your best to express your feelings. Parents Day Checklist

Parents Day Checklist

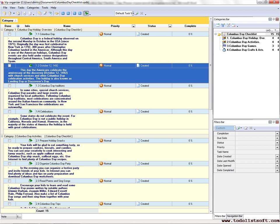
Columbus Day Checklist

Columbus Day is a holiday honoring the landing of the discoverer Christopher Columbus in the New World on October 12, 1492. Read the given below Columbus Day Checklist to know the basic ideas about the celebration of this national holiday.   Columbus Day Checklist

Columbus Day Checklist

Grandparents Day checklist

Grandparents Day date is appointed on the first Sunday after Labor Day every year (in US it is celebrated in September). Grandparents Day celebration was officially proclaimed in 1978, but originally it was founded by Marian McQuade who hoped to promote grandparents day ideas – to encourage grandchildren to inherit the wisdom and heritage from their grandparents. In order to help you in celebrating this nice day we offer this Grandparents Day checklist which includes tips and ideas on holiday activities, congratulations and gifts.   Grandparents Day checklist

Grandparents Day checklist

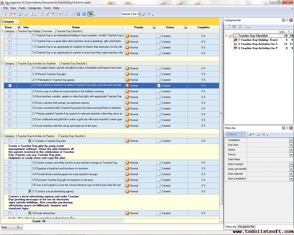
Teacher Day Checklist

Teacher Day is a great event when thousands of people honor their educators and acknowledge the important role that teachers play in providing pupils and students with quality educational services. Read the next Teacher Day Checklist to learn more about celebration ideas and activities. Teacher Day Checklist

Teacher Day Checklist

Thanksgiving Day Checklist

Thanksgiving Day template is a 'to do list' for you not to find yourself dashing around when preparing a spectacular feast. Use this Thanksgiving Day checklist filled with tips which help you host a smooth and stress-free get-together. Teacher Day Checklist

ThanksgivingDayChecklist.zip 9.27Kb

To Do List for Thanksgiving Day

Halloween Party Checklist

Halloween Party template is a 'to do list' for you to celebrate this day with horror and fun. Use this Halloween party template as a checklist and your kids will remember this party for all their lives. Halloween Party Checklist Templates

To Do List for Halloween Party

St. Nicholas Day Checklist

This St Nicholas day checklist is a historical and celebration guide explaining origins and rich traditions of this great ancient feast coming from Christian orthodox legacy. This St Nicholas day checklist provides you with overview at origin of St Nicholas, his deeds and merits which make him recognized worldwide as one of the greatest saints, and of course the holiday dedicated to honoring this wonderful historic person.   St. Nicholas day checklist

St. Nicholas day checklist

Hanukkah Checklist

Hanukkah template is a 'to do list' for you to plan and prepare wonderful Hanukkah celebration for your family. Use this Hanukkah template as a checklist to get all done before the holiday begins and keep the traditions of this merry and bright holiday. St. Nicholas day checklist

HanukkahChecklist.zip 8.8 Kb

Hanukkah planning template

Christmas Checklist

Christmas template is a 'to do list' for you to be sure that your Xmas party will be the happiest event of the year. Use this Christmas checklist to celebrate this day as carefree as in your childhood.St. Nicholas day checklist

ChristmasChecklist.zip 8.5Kb

To Do List for Christmas(Xmas)

Christmas Gift Checklist

This Christmas Gift Checklist includes three categories that describe the top 10 ideas of Christmas gifts for your family members and an action plan for buying the best presents. Use the checklist to get prepared for the holiday and find out what you shouldn’t do when planning the holiday. Christmas Gift Checklist

Christmas Gift Checklist

Christmas Party Checklist

This Christmas party checklist is composed for people who would like to charge their minds with some fresh Christmas party ideas, and to get a direction to develop their own plans for celebration of this great holiday. With a help of this Christmas party checklist you will get a number of holiday tips regarding party planning, organizing, supplying and entertaining your guests.   Christmas party checklist

Christmas party checklist

CentriQS Tasks Management Solution new

Looking for multi-user task management software? Try CentriQS complete task management solution for planning, tracking and reporting tasks, projects, and schedules. Increase productivity of your small business or office by better organizing your employees' tasks and time.

FREE Download CentriQS

Software  
CentriQS new -15% OFF
All-in-one business management software
for small and midsize enterprises

VIP Task Manager
Multi-user project management software
to plan, schedule and track project tasks.

VIP Checklists
More than 750 ready-to-use to-do lists
to plan your personal and business life

VIP Team To Do List
Professional task management software
to make and send team todo lists by email

VIP Organizer
Personal time management software
to organize time at home and at work

VIP Simple To Do List
Simple and effective to-do list software
to plan daily chores, trips, wedding, etc.

  Products *Solutions* Download Buy Support Contact My Account 

  Copyright © 2004 - 2026 VIP Quality Software, Ltd. All Rights Reserved.

 
Site Map
Legal Information