|
Task Management Software |
|
|
|
|
|
| |
| |
| |
| |
| |
| |
| |
| |
| |
| |
| |
| |
| |
| |
| |
| |
| |
|
|
|
» |
 |
|
| |
| |
| |
| |
| |
| |
| |
|
|
| |
|
TESTIMONIALS
|
|
"...This is an excellent program. I'm so glad that I stumbled on to this when researching for task management programs. Very low learning curv, quite flexible, and the price is right. Tried at least 20 other programs, either too complicated, too expensive, or poor documentation..."
Chad Lindsey -
Honolulu, HI
|
|
|
|
|
|
|
|
Cleaning management checklist |
|
|
|
|
|
|
| Order 750 checklists in MS Word and PDF printable format at $49.99 USD only. |
BUY NOW!  |
|
|
Apartment Cleaning Checklist
This Apartment Cleaning Checklist is created for people who would like to get a load of workable ideas on how to organize cleaning agenda at their apartments. With a help of this checklist you can learn and follow the list of chores necessary to keep cleanness daily, weekly and monthly.
apartment-cleaning-checklist.zip 3 Kb |
 |
|
Bathroom Cleaning Checklist
This Bathroom Cleaning Checklist will give you some essential tips, ideas and recommendations on how to clean and organize your bathroom. This Bathroom Cleaning Checklist is a basic all-round bathroom cleaning guide to walk you through daily, weekly and monthly activities that will help you to maintain this important sanitation room.
bathroom-cleaning-checklist.zip 4 Kb |
 |
|
Daily cleaning checklist
This daily cleaning checklist will be helpful to all people who would like to economize their time and efforts while carrying out their home cleaning chores. Very often we spend the whole day from our weekend to perform a complete house cleaning, and this is not right, because after the complex cleaning we just have no time to do something else. This daily cleaning checklist is about optimizing daily cleaning routine and freeing up weekends for more pleasant activities.
daily-cleaning-checklist.zip 5 Kb |
 |
|
House Cleaning Checklist
House Cleaning Checklist is a 'to do
list' for you to keep your house tidy. Use this template as a checklist
to quickly and thoroughly clean your house.
HouseCleaning.zip
1.7 K |
 |
|
Monthly Cleaning Checklist
This Monthly Cleaning Checklist is created to support those who would like to keep their homes clean and organized. This checklist contains a set of workable tips dedicated to what should be done in your house on monthly basis.
monthly-cleaning-checklist.zip 3 Kb |
 |
|
Nursery Cleaning Checklist
This Nursery Cleaning Checklist is designed for moms and dads to help them keep their babies’ rooms in top order. It includes suggestions and tips on cleaning changing table, crib, toys and toy storage. It also gives some ideas on daily, weekly and monthly cleaning.
nursery-cleaning-checklist.zip 2 Kb |
 |
|
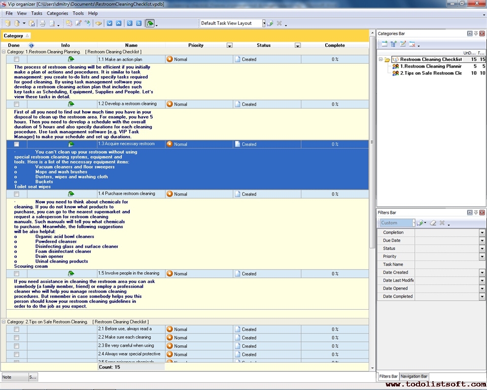
Office Cleaning Checklist
The following Office Cleaning Checklist gives a suite of tips and suggestions for cleaning all the areas of a typical office. You can use this checklist to assign office cleaning jobs and make your company office clean and attractive for clients and partners.
office-cleaning-checklist.zip 4 Kb |
 |
|
Pool Cleaning Checklist
This Pool Cleaning Checklist is created to support all householders who own swimming pools in their yards and who would like to service them appropriately. With a help of this checklist you can learn all essential pool cleaning tasks that you need to perform regularly.
pool-cleaning-checklist.zip 3 Kb |
 |
|
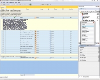
Restroom Cleaning Checklist
If restroom cleaning is your biggest headache, then this Restroom Cleaning Checklist is for you. The checklist describes how to plan cleaning procedures and also gives a list of safety tips. It will help you make the restroom cleaning process much easier
restroom-cleaning-checklist.zip 4 Kb |
 |
|
Summer Cleaning Checklist
This Summer Cleaning Checklist is designed for all home owners who wish to keep their houses in a proper condition during summertime. As far as this season has its own specifics, you need to bring certain adjustments into your daily cleaning regime, so with a help of this checklist you can find out a bunch of useful ideas on actions to maintain your home.
Summer-Cleaning-Checklist.zip 4 Kb |
 |
|
Spring Cleaning Checklist
This Spring Cleaning checklist is a brief document explaining Spring Cleaning basics, so you can rely on it if you decide to spend some time to clean your family house from top to bottom. Using this Spring Cleaning checklist as a guide through extensive house cleaning will result in a healthier environment for you and your family.
Spring-Cleaning-Checklist.zip 4 Kb |
 |
|
Vehicle Cleaning Checklist
In this Vehicle Cleaning Checklist you will learn key tasks for cleaning the interior and exterior of your car and washing the engine. The checklist is designed as a step-by-step to-do list so you can use your task management software to do and check off all the tasks.
vehicle-cleaning-checklist.zip 4 Kb |
 |
|
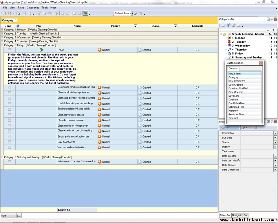
Weekly Cleaning Checklist
Certain parts of your home should be cleaned weekly. It is important to keep a checklist of weekly cleaning chores to be done regularly. Use the following Weekly Cleaning Checklist to organize the cleaning process and manage cleaning chores.
weekly-cleaning-checklist.zip 6 Kb |
 |
|
|
|
 |
CentriQS Tasks Management Solution 
Looking for multi-user task management software? Try CentriQS complete task management solution for planning, tracking and reporting tasks, projects, and schedules. Increase productivity of your small business or office by better organizing your employees' tasks and time.
FREE Download CentriQS
|
|
|
|
|
|
|
|
|
|
CentriQS -15% OFF |
All-in-one business management software for small and midsize enterprises |
 |
|
|
| VIP Task Manager |
Multi-user project management software
to plan, schedule and track project tasks. |
 |
|
|
| VIP Checklists
|
More than 750 ready-to-use to-do lists to plan your personal and business life |
 |
|
|
| VIP Team To Do List |
Professional task management software
to make and send team todo lists by email |
 |
|
|
| VIP Organizer |
Personal time management software to organize time at home and at work |
 |
|
|
| VIP Simple To Do List
|
Simple and effective to-do list software to plan daily chores, trips, wedding, etc. |
 |
|
|
|
|
|
|
|