Solutions
Solutions
Solutions
Solutions
Buy
   Home  » Solutions  » Checklists  » Event Checklist - To Do Lists for events



Task Management Software

Business Management
Project Management
Process Management
Task Management
Employee Management
Customer Management
Marketing
Sales Management
Finance Management
Product Management
Company Activity
Office Management
Document Management
Other Management
Crisis Survival
Skills Development
Education
Household
Cleaning
Family
Holidays
»Event
Travelling
Safety
Miscellaneous

VIP Task Manager Professional

Play VIP Task Manager demo Play Demo >>

  Authorization

Login:
Password:
Forgot your password?
Login As:
Login As
You can log in if you are registered at one of these services:
  TESTIMONIALS
"...This is an excellent program. I'm so glad that I stumbled on to this when researching for task management programs. Very low learning curv, quite flexible, and the price is right. Tried at least 20 other programs, either too complicated, too expensive, or poor documentation..."
Chad Lindsey -
Honolulu, HI

Event Checklist - To Do Lists for events

 

All Travel Checklists


Order 750 checklists in MS Word and PDF printable format at $49.99 USD only. BUY NOW! 

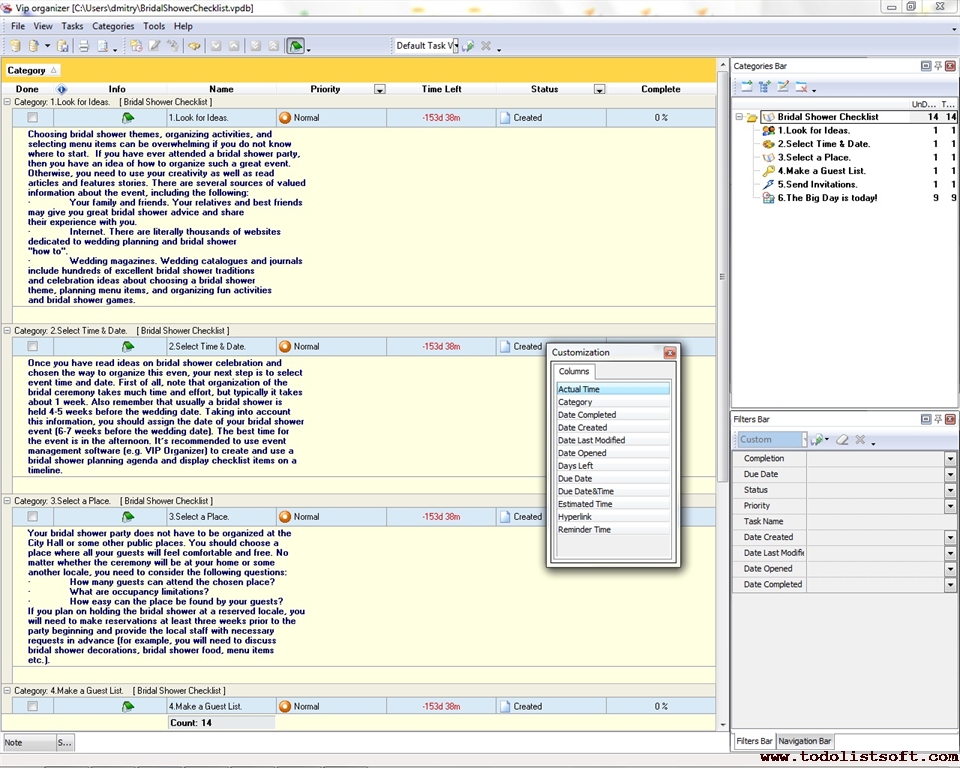
After Wedding Checklist

Wedding planning does not end with the vows. There are "after wedding" activities that you need to plan and organize in advance in order to ensure your after wedding celebration will be best. Read the After Wedding Checklist to find out what things you should take care of after your wedding party is over. After Wedding Checklist

After Wedding Checklist

Bridal Checklist

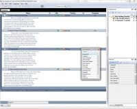
Bridal Checklist is a 'to do list' for the bride and her assistants to prepare everything she will need on bridal shower. Use this Bridal template as a checklist to get everything ready before the shower and relieve stress during one of the most important days in the life. Bridal Shower Checklist

Bridal Shower Checklist

Bridal Shower Checklist

Planning an excellent bridal shower ceremony does not have to be a challenge. You can use the following below Bridal Shower Checklist to make your bridal shower activities effortless. The checklist includes a series of tips on how to plan this great event. Bridal Shower Checklist

Bridal Shower Checklist

Conference Planning Checklist

Conference Planning Checklist - can be useful when arranging of conference is required. Conference planning is very complicated arrangement and it is obvious that all conference planning tasks cannot be kept in mind, so appropriate checklist is necessary. This conference planning checklist was elaborated to facilitate the process and include various activities that should be performed to assure the successful conference organization. It can be easily and quickly modified, supplemented with details by user according to user's requirements.Career Development Checklist

Conference planning checklist

Corporate Party Checklist

The corporate party planning checklist will help you plan your next corporate party event. The checklist consists of four parts which show you how to run the process of organizing and managing corporate party entertainment. You can use the checklist as recommendations and change its content to meet your specific goals. Budget Planning template


Dating Checklist

Relationships between two persons can be started from the first dating. The given below Dating Checklist can be equally useful to both males and females because it descries common ideas and tips to attract a person and prepare for a dating.   Dating Checklist

Dating Checklist

Diving Checklist

This Diving Checklist is created for all those who are going on vacations to the seashore and need a guiding document to collect and pack some scuba items to organize a good pastime with swimming, boating and diving.   Diving Checklist

Diving Checklist

Fishing Checklist

This Fishing Checklist is created for beginner anglers, as well as for more experienced ones, who are going to catch some fish whether in sea, on a lakeshore or on a river, and therefore need some useful ideas on what essential items, supplies and clothes they need to pack.


Graduation Party Checklist

This Graduation Party Checklist will be helpful to those who wish to organize a festive event to celebrate this significant stage in life of every student. With a help of this all-round checklist you can be guided through the main tasks to be accomplished when organizing such an arrangement to be fun, safe and well-planned.   Graduation Party Checklist

Graduation Party Checklist

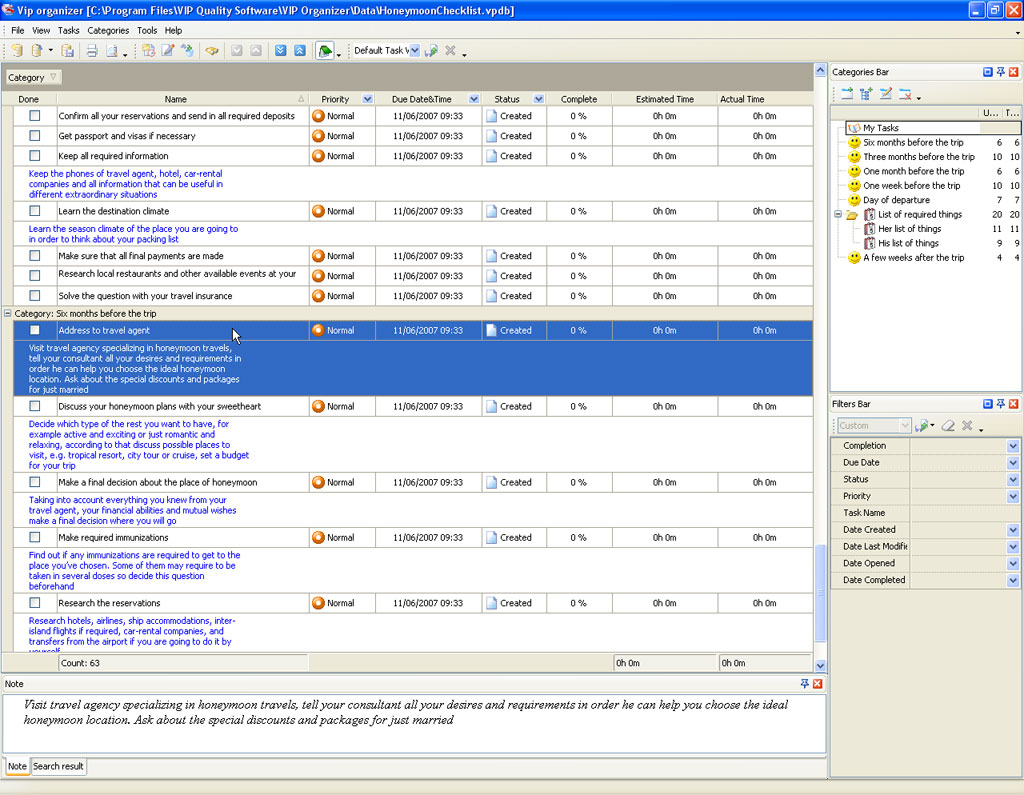
Honeymoon Checklist

Honeymoon Checklist is a 'to do list' for you to make all required preparations before your honeymoon trip. Use this Honeymoon template as a checklist to avoid the slightest details that can spoil your vacation in order to have unforgettable time. Student Checklist

HoneymoonChecklist.zip 10.5 Kb

To Do List for Project Planning

Hunting Checklist

Hunting Checklist is a 'to do list' for you to have everything ready for a hunting. Use this Hunting template as a checklist to prepare required equipment, clothes and first aid kit beforehand to be able to enjoy hunting. Hunting Checklist

To Do List for Hunting

Jewish Wedding Checklist

Jewish Wedding Checklist is a 'to do list' for you to get all required information about Jewish wedding traditions and get everything done for this wonderful and important event. Use this Jewish Wedding template as a checklist to avoid forgetting any details regarding huppah. Jewish Wedding Checklist

Jewish Wedding Checklist

Last Minute Wedding Checklist

Although most of the preparations for the best wedding party take place months before the holiday, there are some tasks that should be done during the final hours and minutes. This Last Minute Wedding Checklist gives you a list of the key tasks for preparing a wonderful bridal ceremony in several days before the holiday begins. Last Minute Wedding Checklist

Last Minute Wedding Checklist

Maid of Honor Checklist

Maid of Honor Checklist is created to support maiden girls who are going to be Maids-of-Honor during the wedding of their friends. With a help of this checklist you can learn how important this ceremonial role is and what essential duties it includes prior to and during the wedding. Maid of Honor Checklist

Maid of Honor Checklist

Marriage proposal checklist

This marriage proposal checklist explains what you need to prepare in order of planning an ideal engagement proposal. This is a very significant and exciting moment in a life of every couple, as it finalizes earlier periods of relationships and drives them to a new stage leading to actual wedding. This marriage proposal checklist is a step-by-step list of recommendations giving you a marriage proposal advice on selecting engagement ring, composing proposal speech, etc.   Marriage proposal checklist

Marriage proposal checklist

Outdoor party checklist

This outdoor party checklist is created to help those who have hard times while doing outdoor party planning. No matter if you have outdoor banquet dedicated to some event or just usual picnic to celebrate good weather – it is a great and healthy way to gather your friends, family, neighbors or co-workers in pleasant open air environment. This outdoor party checklist is about organizing such a party in terms of useful tips, recommendations and ideas.   Outdoor party checklist

Outdoor party checklist

Party Planning Checklist

Party Planning Checklist is a 'to do list' for you to make sure that you take into account all details concerning your future party. Use this Party Planning template as a checklist to organize everything and be able to entirely enjoy the party. Due Diligence template

To Do List for Small Business

Picnic checklist

This picnic checklist will be helpful to everyone who wants to arrange an easy-going outdoors meal (picnic party) with a few fun activities to promote communication between friends and enjoy shared open-air rest. This all-round picnic checklist will help you to plan the picnic place and organization, and will give you some ideas on picnic supplies, foods, and interesting entertainments.    Picnic checklist

Picnic checklist

Prom Checklist

The following Prom Checklist will be helpful for students who are going to spend a wonderful prom night as well as for people involved in the event planning. It includes many suggestions and tips on how to organize the event and get prepared for the celebration.   Prom Checklist

Prom Checklist

Seminar Planning checklist

This Seminar planning checklist is composed to help and guide administrative specialists on organization of any seminars. This universal Seminar planning checklist works as an effective Seminar planning guide that comprises a big number of items to consider and effectuate in order of arranging a well-planned event.   Seminar Planning checklist

Seminar Planning checklist

Wedding Photography Checklis

Wedding photography template is a 'to do list' for the bride and groom to give it to their photographer not to miss any important moments. Use this Wedding photography template as a checklist to capture each detail of your wedding and to have wonderful memories for the whole life.

WeddingPhotographyChecklist.zip 7,2 Kb

Wedding Photography Checklist

Wedding Planning Checklist

Wedding Planning Checklist is a 'to do list' for you to avoid wedding fuss. Use this template as a checklist to organize the best wedding your relatives and friends have ever seen. Wedding Planning Templates

To Do List for Wedding Planning

CentriQS Tasks Management Solution new

Looking for multi-user task management software? Try CentriQS complete task management solution for planning, tracking and reporting tasks, projects, and schedules. Increase productivity of your small business or office by better organizing your employees' tasks and time.

FREE Download CentriQS

Software  
CentriQS new -15% OFF
All-in-one business management software
for small and midsize enterprises

VIP Task Manager
Multi-user project management software
to plan, schedule and track project tasks.

VIP Checklists
More than 750 ready-to-use to-do lists
to plan your personal and business life

VIP Team To Do List
Professional task management software
to make and send team todo lists by email

VIP Organizer
Personal time management software
to organize time at home and at work

VIP Simple To Do List
Simple and effective to-do list software
to plan daily chores, trips, wedding, etc.

  Products *Solutions* Download Buy Support Contact My Account 

  Copyright © 2004 - 2026 VIP Quality Software, Ltd. All Rights Reserved.

 
Site Map
Legal Information