Solutions
Solutions
Solutions
Solutions
Buy
   Home  » Solutions  » Checklists  » Investment evaluation checklist



Task Management Software

Business Management
Project Management
Process Management
Task Management
Employee Management
Customer Management
Marketing
Sales Management
Finance Management
Product Management
Company Activity
Office Management
Document Management
Other Management
Crisis Survival
Skills Development
Education
Household
Cleaning
Family
Holidays
Event
Travelling
Safety
Miscellaneous

VIP Task Manager Professional

Play VIP Task Manager demo Play Demo >>

  Authorization

Login:
Password:
Forgot your password?
Login As:
Login As
You can log in if you are registered at one of these services:
  TESTIMONIALS
"...This is an excellent program. I'm so glad that I stumbled on to this when researching for task management programs. Very low learning curv, quite flexible, and the price is right. Tried at least 20 other programs, either too complicated, too expensive, or poor documentation..."
Chad Lindsey -
Honolulu, HI

Investment evaluation checklist

 

All Travel Checklists

Investment evaluation checklist

The checklist draws up concepts of selecting and evaluating an investment opportunity. It is intended to be a launching point for a more detailed and profound discussion with top management, personnel, independent advisors and other. The checklist can be applied as a model or template that individual investors should revise according to their unique processes and policies.


Order 750 checklists in MS Word and PDF printable format at $49.99 USD only. BUY NOW! 

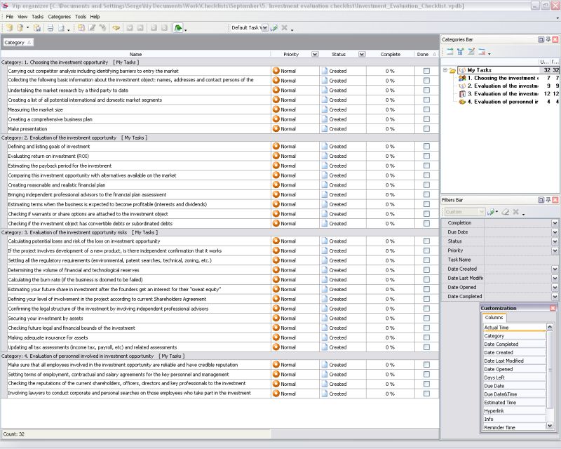
1. Choosing the investment opportunity

  • Carrying out competitor analysis including identifying barriers to entry the market
  • Collecting the following basic information about the object: names, addresses and contact persons of the company professional advisers, including principal bankers and investment bankers, legals and auditors
  • Undertaking the market research by a third party to date
  • Creating a list of all potential international and domestic market segments
  • Measuring the market size
  • Creating a comprehensive business plan
  • Make presentation

2. Evaluation of the investment opportunity

  • Defining and listing goals
  • Evaluating return on investment (ROI)
  • Estimating the payback period
  • Comparing this opportunity with alternatives available on the market
  • Creating reasonable and realistic financial plan
  • Bringing independent professional advisors to the financial plan assessment
  • Estimating terms when the business is expected to become profitable (interests and dividends)
  • Checking if warrants or share options are attached to the object
  • Checking if the object has convertible debts or subordinated debts

3. Evaluation of the investment opportunity risks

  • Calculating potential loses and risk of the loss on opportunity
  • If the project involves development of a new product, is there independent confirmation that it works
  • Settling all the regulatory requirements (environmental, patent searches, technical, zoning, etc.)
  • Determining the volume of financial and technological reserves
  • Calculating the burn rate (if the business is doomed to be failed)
  • Estimating your future share in investment after the founders get an interest for their "sweat equity"
  • Defining your level of involvement in the project according to current Shareholders Agreement
  • Confirming the legal structure of the investment by involving independent professional advisors
  • Securing your investment by assets
  • Checking future legal and financial bounds
  • Making adequate insurance for assets
  • Updating all tax assessments (income tax, payroll, etc) and related assessments

4. Evaluation of personnel involved in investment opportunity

  • Make sure that ...


    Order 750 checklists in MS Word and PDF printable format at $49.99 USD only. BUY NOW! 

CentriQS Tasks Management Solution new

Looking for multi-user task management software? Try CentriQS complete task management solution for planning, tracking and reporting tasks, projects, and schedules. Increase productivity of your small business or office by better organizing your employees' tasks and time.

FREE Download CentriQS

Software  
CentriQS new -15% OFF
All-in-one business management software
for small and midsize enterprises

VIP Task Manager
Multi-user project management software
to plan, schedule and track project tasks.

VIP Checklists
More than 750 ready-to-use to-do lists
to plan your personal and business life

VIP Team To Do List
Professional task management software
to make and send team todo lists by email

VIP Organizer
Personal time management software
to organize time at home and at work

VIP Simple To Do List
Simple and effective to-do list software
to plan daily chores, trips, wedding, etc.

  Products *Solutions* Download Buy Support Contact My Account 

  Copyright © 2004 - 2026 VIP Quality Software, Ltd. All Rights Reserved.

 
Site Map
Legal Information